AVR UML Tutorial
AVR UML Tutorial
  • Inhaltsverzeichnis
    • Inhaltsverzeichnis

  • Teilen per
    • Teilen per...
    • Twitter
    • LinkedIn
    • Telegram
    • WhatsApp
  • Letzte Änderungen
  • Per E-Mail senden
  • Drucken
  • Permalink

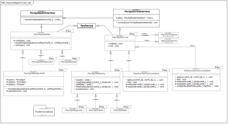
SPI

zurück zur Übersicht

Anmelden
AVR UML Tutorial

AVR UML Tutorial